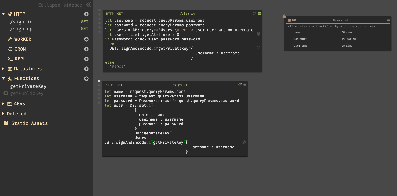
Dark - Backend infrastructure without the complexity
When I first started getting into the world of software development, it felt like I was diving into the deep end of a pool just to get something out there.
First, I had to learn what the difference was between frontend and backend, and why that disti...
naclcaleb.hashnode.dev
Ratnadeep Bhattacharyya
Software Engineer @ Dentsu World Services
I like the concept and how fast it is to develop something but can't try it out as its not open-source or available to use, only private beta will love to use this and play around with it.