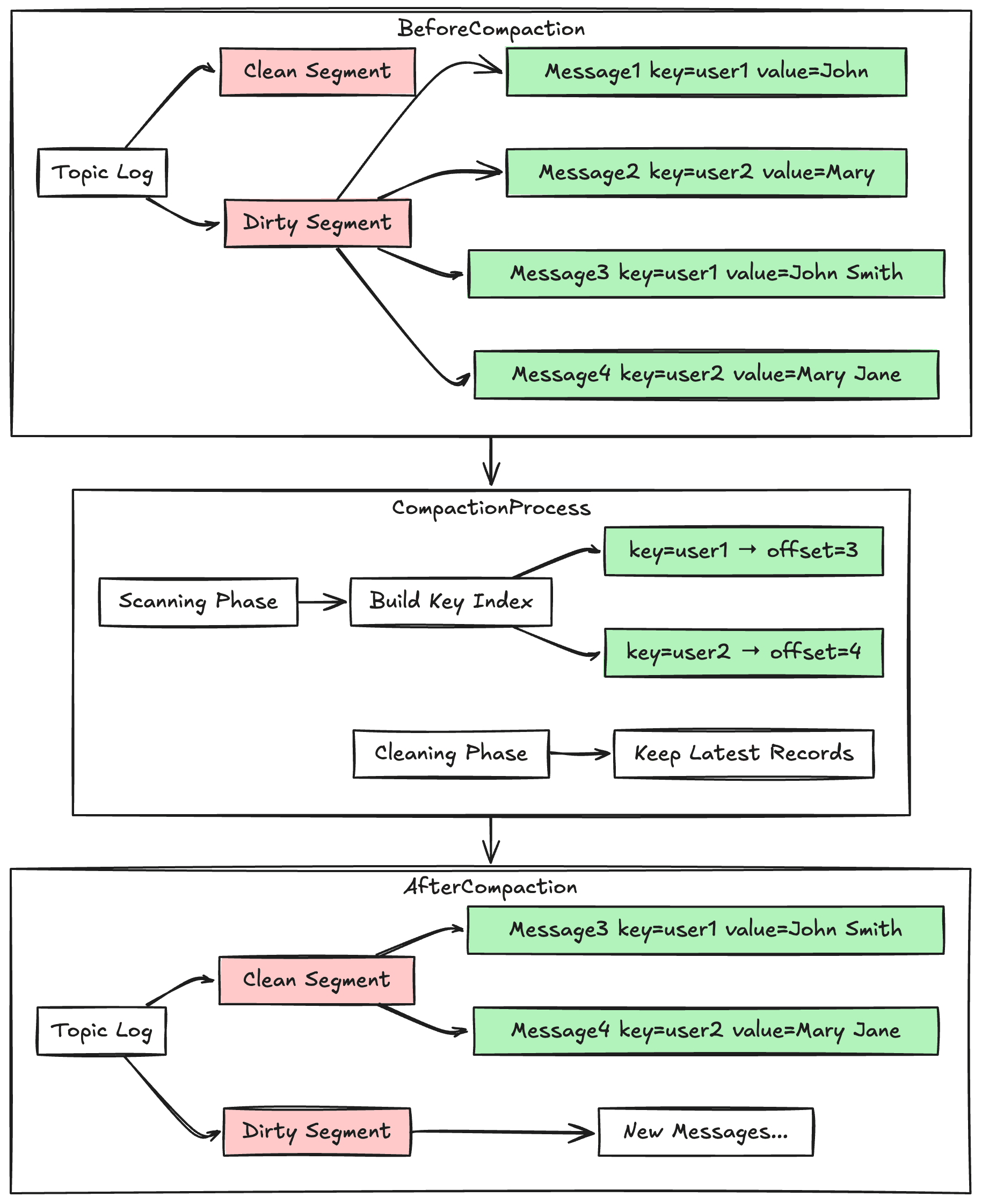
What is Log Compaction? Log Compaction is Kafka's intelligent way of managing data retention. Instead of simply deleting old messages, it keeps the most recent value for each message key while removing outdated values. This approach is especially val...
nootcode.hashnode.dev2 min read
No responses yet.